Connections
Creating connections is a crucial part of steel detailing. The large number of parts, bolts, cuts and holes that need to be added and the large number of different steel connection types makes it important to have a fast, flexible, accurate and easy to use connection system.
Easily connect members
Creating a connection between members is as easy as selecting the members and choosing between the filtered list of connection options that Parabuild proposes. That means you won’t have to browse hundreds of connections to find the ones you need. Upon selection, the connection with all its parts and bolts is immediately drawn on screen and modifications are made in a graphic-based dialog box where each change is instantly shown on the actual 3D model.
Connection library
Parabuild comes with a library of hundreds of standard connections.
These connections are actually based on template drawings that contain geometric rules to store the geometry, rules and behavior of the connection. The standard connection templates can be modified to fit specific requirements if needed. Some of the standard connection types are:
- Shear connections (double clip, endplate, fin plate, ..)
- Moment connections (splice, bolted, ..)
- Angle Connections (single, double, seated, …)
- Gusset Plates (various # base profiles)
- Haunch & Apex Connections
- Base Plates
User-defined connections
Not only is the expansive standard connection library convenient and easy to use, every single one is created using tools that are available to all detailers without requiring the programming of a single line of code. Every standard or user connection resides in a template drawing which means the drafter can adapt it to his own needs.
Parabuild is the only structural software that allows the user to define any type of connection without programming. Newly made connections are seamlessly integrated with the existing connection system for easy re-use in all your projects.
Customization without programming
The standard connections and macros in Parabuild are all fully defined using geometric constraints in template drawings.
This means it is possible to modify existing connections or add any new custom connection without hiring a programmer or writing any code.
Real-time collision detection
Parabuild will automatically detect collision between parts during the editing of connections and macros.
Bolt clearance and hole to edge/hole to hole distances are checked as well.
Smart connection copy
Smart copy is a tool designed specifically for Parabuild connections, both standard and user-made. It allows you to copy a connection with all of its parts, bolts and cuts to other members, and the new members can have different orientations and sizes than the original. Offset values will be copied along with the connection, and the new parts will be recalculated to fit the new members.
Editing connections
The connection editor provides a visual representation of the available settings for standard connections, which makes connections very intuitive and easy to learn. Any changes made in the editor are applied to the 3D model immediately. You can also store and load your own parameter values for those situations where you use the same connections frequently.
Mass connection editing
Any number of connections can be edited at the same time; if you have hundreds of similar connections in a structure you can select all of them and modify them in seconds.
Modeless editor
The connection editor does not restrict you from doing other things in the drawing. Feel free to make changes, do measurements or edit other connections while the editor is open and available to make further changes.
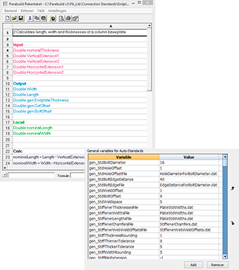
Standards for connections
Parabuild has an advanced standardization system for connections. It is available to the detailer in spreadsheet form where rules can be specified, for example a standard list of values, roundings, or equations based on the connection geometries. When new connections are created, Parabuild will calculate the default values based on the rules in those spreadsheets.
If such detailed standardization is not needed, default values can be influenced by global parameters and lists of standard sizes and thicknesses.








